Toradex Yavia Carrier Board

Toradex Yavia Carrier Board provides easy access to the most common features of the Verdin family and supports both current and future Verdin System-on-Modules (SOMs). This compact carrier board features USB 3.x, Gigabit Ethernet, HDMI, MIPI CSI, and PCIe technologies. The Yavia carrier board exhibits built-in UART-to-USB transceivers that allow users to monitor and communicate with UART interfaces via USB without any additional cables/accessories. This carrier board is intended for use in application software development using the easy-to-use industrial Linux platform. The capabilities of the carrier board can be further extended with daughter boards (via the extension connectors).

Features

  • 1x Gigabit Ethernet (RJ45 connector with integrated magnetics)
  • 1x USB 2.0 dual role (USB Type-C™ connector)
  • 1x USB 3.x host (USB Type-A connector)
  • 1x USB 2.0 host (USB Type-A connector)
  • 1x USB 2.0 debug (USB Type-C connector)
  • 1x microSD card slot
  • 1x CAN header (via CAN FD transceiver)
  • 2x Low-speed extension headers with the following interfaces:
    • 2x I²C
    • 1x I²S
    • 1x SPI
    • 2x PWM
    • 4x dedicated GPIOs
    • 4x ADC
    • 2x UART (with flow control)
    • 1x CAN
    • Control signals
    • Power pins:
      • 1x 1.8V
      • 1x 3.3V
      • 1x 5V
      • 2x Grounds
  • 2x HDMI:
    • 1x native Verdin interface
    • 1x converted from the Verdin MIPI DSI interface
  • 1x PCIe (mPCIe connector):
    • 1x PCIe (1x lane)
    • 1x USB 2.0
    • 1x SIM card support
    • 3x LEDs (LED_WWAN, LED_WLAN, and LED_WPAN)
    • 1x SMBus (optional, connected to the general-purpose I²C bus)
    • 1x NanoSIM slot
  • 1x Quad lane MIPI CSI camera interface (connector defined by the Toradex MIPI CSI-2 interface standard)
  • 1x JTAG (Cortex debug connector)
  • 1x RTC backup battery holder
  • The Yavia provides the following additional features:
    • PCB temperature sensor
    • 256Kb EEPROM
    • Push-buttons:
    • On/Off
    • Reset
    • Recovery mode
    • Power disable
    • LEDs:
      • 2x RGB (user-controllable)
      • Status and activity indicators
  • 8VDC to 25VDC ±10% supply voltage
  • 0°C to 60°C temperature range

Videos

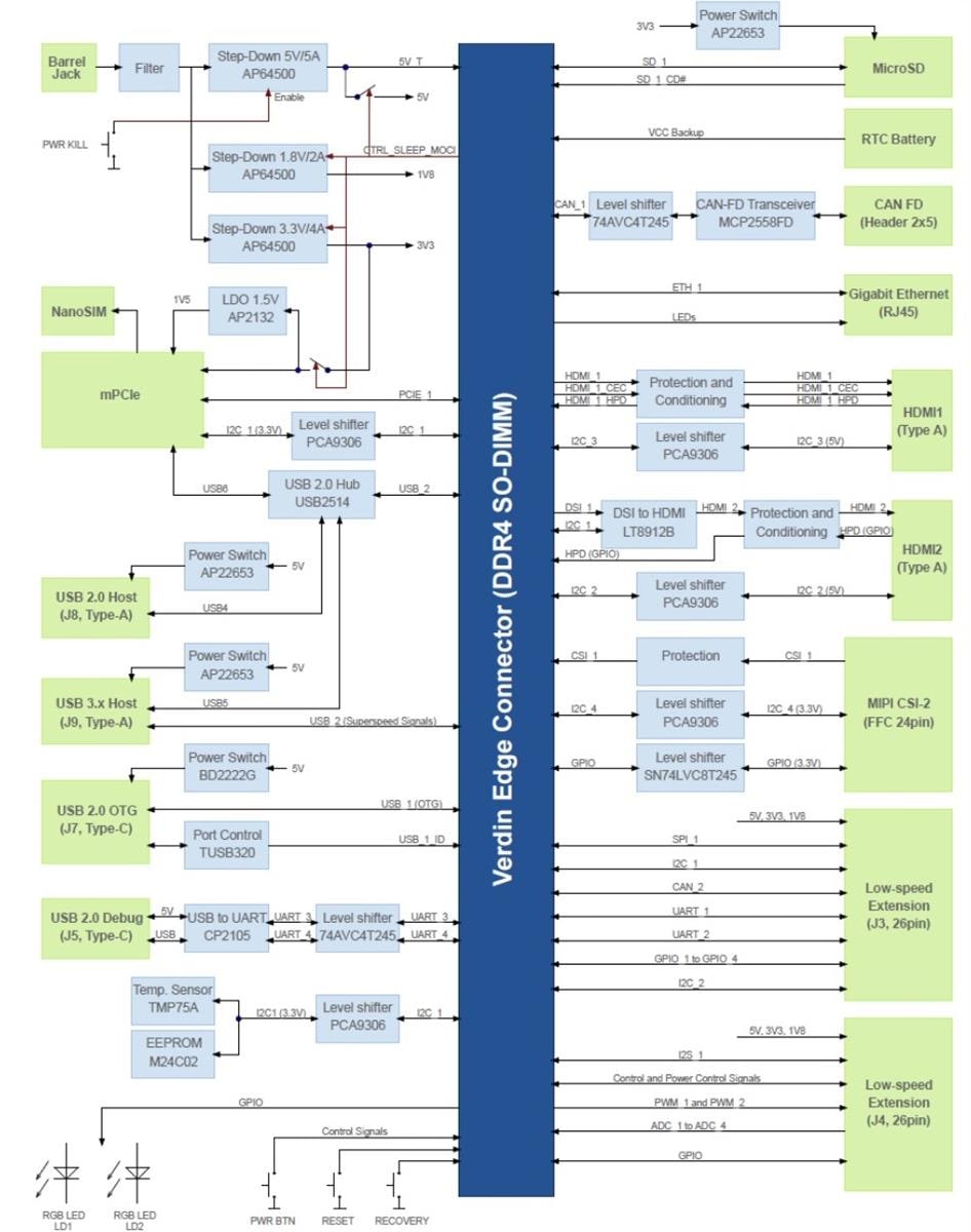
Block Diagram

Block Diagram - Toradex Yavia Carrier Board

Board Overview

Toradex Yavia Carrier Board
Publicado: 2023-01-17 | Actualizado: 2024-01-05